Skip to Content

Webinar Part 1: Analyzing a Summary of Customer Feedback

In this first part of the webinar, we analyze a textual summary in the form of a narrative, which we refer to as Text 1. This text synthesizes the feedback from recent buyers of the Solaris 1 — a fictional vehicle brand we use for this study. For instance, this kind of summary report could have been written after collecting consumer feedback in a focus group.

More specifically, Text 1 aggregates the owner-reported experiences with the Solaris 1 and groups them into topics, such as “Exterior,” “Interior,” “Performance,” “Reliability,” “Comfort,” “Safety,” and “Value for Money.” On that basis, we identify the overarching themes and key drivers of overall satisfaction. Using Hierarchical ICI Modeling, we demonstrate the benefits of grouping related dimensions into thematic categories, leading to a structured and interpretable representation of customer perceptions.

Workflow Summary

  • We will employ Hellixia’s Dimension Elicitor to identify key dimensions in this text.
  • We apply the Independence of Causal Influence (ICI) approach to model the causal effects of these dimensions on the vehicle’s overall satisfaction rating.
  • We assess each direct effect using a brainstorming-like method, powered by multiple Large Language Models (LLMs), including OpenAI’s GPT-o1, Anthropic’s Claude, Google’s Gemini, Mistral AI, and Meta’s LLaMA.
  • In the final part of this workflow, we extend the analysis to sentiment exploration, using Hellixia’s semantic mapping to extract and model the emotional dimensions expressed in user feedback.

The analyses and findings presented in this study are based on simulated data and intended for illustrative purposes on how to utilize Hellixia and related methodologies for textual data analysis.

The Workflow in Detail

Text Source for Part 1 of the Webinar

The following file, Car Narrative Synthesis.txt contains Text 1, which serves as the basis for our analysis:

We set out to explore the performance and appeal of a new car model that had been the talk of the town, gathering feedback from drivers with a wide range of experiences. The first thing people noticed was the car’s striking appearance. Available in bold shades like “Midnight Sapphire,” “Crimson Blaze,” and the ever-classic “Pearl White,” the vehicle turned heads at every corner. While darker hues, such as “Midnight Sapphire” and “Obsidian Black,” had their fans, the feedback revealed that lighter tones like “Pearl White” and “Ivory Glow” captured the preferences of a larger portion of users, with many describing them as fresh, modern, and versatile. Nevertheless, the darker colors still held a strong appeal, resonating with a significant group of drivers who appreciated their timeless elegance and bold character.

Stepping inside, the interior design quickly became a point of discussion. Wrapped in plush materials with soft ambient lighting that adjusted based on driving mode, the cabin felt luxurious to most. Drivers loved the choice of interior color schemes, such as “Ivory Dream,” “Obsidian Black,” and a unique dual-tone “Urban Grey and Bronze.” Yet, some users—about 12%—noted that the light-colored upholstery was prone to stains, especially for families with kids or pets, making maintenance a challenge.

Performance-wise, the car delivered a mixed bag of experiences. Its turbocharged engine earned rave reviews from enthusiasts who loved the responsive acceleration, especially in “Sport Mode,” which could take the vehicle from 0 to 60 mph in just under 6 seconds. However, others in the feedback pool—around 18%—mentioned that the “Eco Mode” seemed underwhelming, providing less fuel efficiency than expected for a hybrid model. While the car boasted an impressive mileage of 35 miles per gallon on paper, real-world performance varied based on driving conditions, leaving some owners less than satisfied.

Safety features, on the other hand, received glowing praise. Over 92% of users highlighted the car’s advanced systems, such as adaptive cruise control, lane-keeping assist, and a surround-view camera that made parking in tight spots effortless. The “Driver Alertness Monitor,” which vibrated the steering wheel if it detected signs of drowsiness, was particularly well-received, especially among frequent highway drivers. One driver even shared a story of how the collision avoidance system saved them from an accident during heavy rain, a testament to the car’s cutting-edge technology.

Comfort was another strong point. The adjustable seats with memory settings, combined with a suspension system that seemed to glide over potholes, made for a smooth and enjoyable ride. Yet, when it came to the infotainment system, opinions were divided. While many loved the crisp touchscreen and voice-activated controls, about 15% found the interface slightly laggy, particularly when switching between navigation and music streaming apps.

One dimension where the car excelled universally was its color-customizable digital dashboard. Drivers were able to match the dashboard hue to their mood or even their outfit—a quirky but delightful feature that 98% of users appreciated. This small touch seemed to spark joy for many and added a personal touch to their driving experience.

In the end, the new model stood out for its vibrant exterior options, luxurious interior, and strong safety features. While its performance and infotainment system left room for improvement, the lighter tones that resonated with a majority of users, combined with the enduring appeal of darker shades, made the car a versatile and stylish choice for drivers seeking both practicality and personality.

Extracting Key Dimensions with Hellixia’s Keyword-Based Semantic Mapper

To analyze Text 1 effectively, we utilize Hellixia’s Document Analysis > Keyword-Based Semantic Mapper feature. This tool allows us to extract the essential dimensions from unstructured text by leveraging advanced language models and semantic mapping techniques.

Knowledge File Keyword-Based Semantic Mapper Dialog
Click to Zoom
Knowledge File Keyword-Based Semantic Mapper Dialog

We first select the models:

  • Completion Model (Claude Sonnet): Chosen for its advanced natural language understanding, ideal for analyzing nuanced narratives.
  • Embedding Model (Voyage-3): Selected for its ability to effectively capture semantic relationships, crucial for creating an accurate semantic network.

Next, we define the context:

  • Knowledge File: We load the file containing Text 1, Car Narrative Synthesis.txt.
  • General Context: Set to Car Narrative Synthesis to guide the model toward automotive-related themes.

Then, we select, among the 165 available keywords, “Dimension”. This choice directs the model to focus on extracting key aspects or features relevant to the car’s evaluation, such as performance, comfort, or safety features.

By clicking on the Show icon , we access a preview of the text file. This feature allows us to verify the content before proceeding with the analysis.

Knowledge File Preview
Click to Zoom
Knowledge File Preview

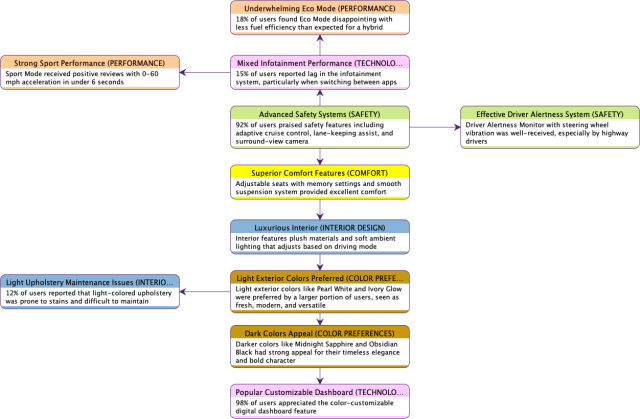
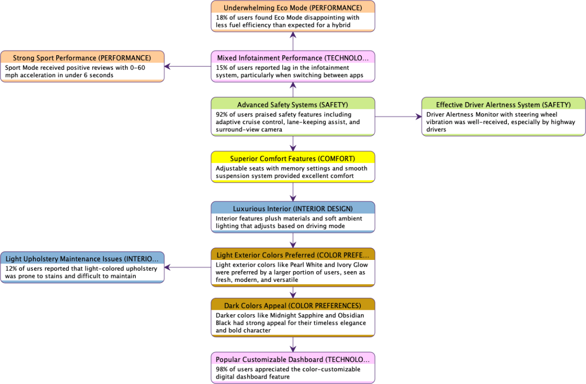
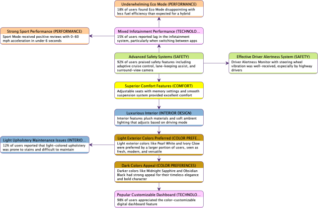
Upon validation, we obtain a semantic network that visually represents all the extracted dimensions:

Semantic Graph
Click to Zoom
Semantic Graph

Each node represents a dimension extracted from the text, accompanied by a comment that provides context or elaboration. For example, dimensions such as Superior Comfort Features, Advanced Safety Systems, and Luxurious Interior are identified, each highlighting specific customer sentiments or observations.

The connections between nodes are based on the generated embeddings. These embeddings are numerical representations that capture the semantic relationships between dimensions, enabling the network to reflect how concepts are related in the context of the narrative. The links are purely semantic relationships, illustrating how closely related different dimensions are based on their contextual meanings.

While the semantic network may display directed links between nodes, it’s crucial to understand that the directionality of these links is purely associational and not indicative of causal relationships.

By leveraging embeddings, the semantic network not only identifies key dimensions but also shows the proximity of ideas, indicating which aspects users often discuss together or perceive as related.

With the essential dimensions extracted and visualized, we can now proceed to model their causal effects on the car’s overall liking using the Independence of Causal Influence (ICI) approach. This will allow us to understand how each dimension influences user satisfaction and identify areas for improvement or emphasis.

Modeling Causal Effects with the Independence of Causal Influence (ICI) Approach

Currently, the nodes are continuous and have been discretized into five bins of equal frequency based on the embeddings to facilitate the learning of the semantic network.

For the next step, we will:

  1. Delete all existing arcs.
  2. Select all nodes.
  3. Convert the nodes to True/False using Tools > Boolean Conversion.

Among the 11 dimensions extracted from Text 1, we can see that Dark Colors Appeal and Light Exterior Colors Preferred represent the same underlying factor. We delete both original nodes and create a new node Exterior Colors Preferred with two states: Light and Dark.

To document this new node, we first use Hellixia > Comments > Definition-Based Comment Generator.

Generate Definition-Based Comment Dialog
Click to Zoom
Generate Definition-Based Comment Dialog

Definition of Exterior Colors Preferred
Click to Zoom
Definition of Exterior Colors Preferred

Then, we simplify the resulting description using Hellixia > Comments > Node Comment Condenser for conciseness.

Node Comment Condenser Dialog
Click to Zoom
Node Comment Condenser Dialog

Concise definition of Exterior Colors Preferred
Click to Zoom
Concise definition of Exterior Colors Preferred

After completing these steps, we manually create our Target Node, i.e., Car Overall Liking, which was not explicitly included in Text 1.

We are now ready for using the Independence of Causal Influence (ICI) approach to measure how each identified factor impacts overall customer satisfaction.

The ICI methodology operates on the principle that each dimension independently influences overall satisfaction, without interfering with other dimensions. This independence assumption significantly simplifies the analytical approach.

We select all nodes and navigate to Tools > Independence of Causal Influence (ICI). In the ICI dialog, we select the Sum Combination Function with Amechanistic Local Effects.

Independence of Causal Influence (ICI) Dialog
Click to Zoom
Independence of Causal Influence (ICI) Dialog

Initial ICI Model
Click to Zoom
Initial ICI Model

Since the Target Node is Boolean, this process creates Local Effect Nodes with three states: -1, 0, +1, representing negative, neutral, and positive causal effects on the Target.

Conditional Probability Table Associated with the Advanced Safety Systems' Local Effects ICI Model
Click to Zoom
Conditional Probability Table Associated with the Advanced Safety Systems' Local Effects ICI Model

Using the Sum Combination Function, all local effects are summed together. This sum, which ranges from -10 to 10, is then transformed into a Boolean node using a Sigmoid-like function: - If the total sum of local effects is negative, the Car Overall Liking node is False. - If the sum is positive, the node is True. - If the sum is zero, the node is equiprobable, indicating an equal likelihood of being True or False.

This transformation allows us to map the cumulative influence of all factors onto the Target Node:

Conditional Probability Table Associated with the Target Node
Click to Zoom
Conditional Probability Table Associated with the Target Node

We now need to elicit the probabilities for this ICI model: prior probabilities for the root nodes (the factors), and their independent local effects. For this task, we implement a virtual brainstorming session where our “group of experts” consists of the available LLM engines. We ask each LLM to assess these probabilities (priors and local effects) along with a confidence level. Then, we use these votes and confidence levels to compute a consensus.

Compare this virtual group of experts to the knowledge elicitation workflow with real human experts in the Bayesia Expert Knowledge Elicitation Environment (BEKEE)

Eliciting Priors for Root Nodes

We select all nodes and navigate to Hellixa > Root Priors Elicitor.

For our group of ‘virtual experts’, we select five GenAI models:

  • o1-mini
  • mistral-large
  • claude-sonnet
  • gemini-pro
  • llama-70b
Root Priors Elicitor Dialog
Click to Zoom
Root Priors Elicitor Dialog

We keep the Context unchanged (the file containing the narrative and Car Narrative Synthesis as General Context). For the Query Subject, we use the Node name together with its associated comment.

Upon completion of the assessments, the network updates and root nodes display a new icon in the upper right corner.

Advanced Safety Factor with Experts' Icon
Click to Zoom
Advanced Safety Factor with Experts' Icon

This icon’s background color ranges from white (perfect consensus) to blue (serious disagreement), helping us prioritize which elicited probabilities need review.

ICI Network with Experts' Icon
Click to Zoom
ICI Network with Experts' Icon

In our case, we observe no blue backgrounds, indicating good consensus among the assessments. However, we still need to verify our LLMs’ outputs. For an efficient review, we generate an HTML report describing all assessments by navigating to `Network

Reports > Assessments`.

Priors' Assessments Report
Click to Zoom
Priors' Assessments Report

For each row of the nodes’ (conditional) probability table, this report returns the virtual expert-assessed probabilities, their associated confidence levels, and comments explaining the assessment reasoning.

Similar to the expert’s icon, the background of the distribution cells ranges from white (perfect consensus) to blue (serious disagreement). As shown in this screenshot, the distribution of Strong Sport Performance shows a light blue background, indicating slight disagreement. Looking closer, we see that llama’s distribution differs significantly from the others.

After comparing theses assessments with our own interpretation Text 1, we can conclude that llama assessment is presumably incorrect. To address this, we can either:

  1. Delete this particular assessment by llama,
  2. Set its confidence to 0 (which has the same effect),
  3. Edit the distribution to correct it.

We opt for the second option - setting the confidence to 0 - which allows us to maintain a record of this discrepancy if needed. We open the Node Editor by double-clicking on Strong Sport Performance.

Node Editor: Strong Sport Performance
Click to Zoom
Node Editor: Strong Sport Performance

In the Probability Distribution tab, we click on a probability cell and then the Assess button to access the Assessment Editor. There, we set llama’s confidence to 0.

Assessment Editor: Strong Sport Performance
Click to Zoom
Assessment Editor: Strong Sport Performance

Using View > Node Style, we change the factors’ rendering from Badges to Monitors, allowing us to display the consensual prior distributions directly on the network in Validation Mode.

ICI Network with Priors
Click to Zoom
ICI Network with Priors

Eliciting Independent Local Effects

Now, we switch back to Modeling Mode to elicit the Independent Local Effects.

We select all nodes and navigate to Hellixia > ICI Local Effect Elicitor. The dialog is identical to the Root Prior Elicitor, and we retain the exact same options as before. This ensures consistency in the elicitation process across both prior probabilities and local effects.

Following the same practice, we generate the Assessment Report to review the outputs of the LLMs.

To do this, we navigate to Network > Reports > Assessments, just as we did for the root prior elicitation. This report allows us to thoroughly check and validate the elicited local effects, ensuring accuracy and consistency in the model.

Local Effects' Assessments Report
Click to Zoom
Local Effects' Assessments Report

While the prior probabilities of the identified factors were directly available in Text 1 or could be qualitatively extracted from the it, there is no explicit mention of overall customer satisfaction. Consequently, the LLMs have to infer this information by applying sentiment analysis techniques in conjunction with the knowledge embedded within their neural networks. Given that this inference process inherently involves interpretation, slight disagreements among the experts are expected.

After carefully reviewing the Assessment Report und using our judgment, we do not see any blatant errors in the elicited assessments.

With all other nodes in our ICI model already parametrized (using the sum and sigmoid functions), our first model is now fully specified and we can proceed with driver analysis.

Visualizing Key Drivers with Quadrant and Tornado Analysis

Analyzing Driver Impact with Tornado Graphs

The most effective way to visualize the causal impacts of these factors is to create a Tornado Graph (Analysis > Visual > Target > Target's Posterior > Tornado Diagrams > Total Effects).

Finding this feature through menus requires several clicks. To run it more quickly, you have two options:

  • Set up a custom keyboard shortcut (Window > Preferences > Perspectives/Shortcuts)
  • Use Voice Function Search in the toolbar, locate the function, then click the Run button to execute it.

Voice Function Search (v1.0) allows you to locate any function by speaking its name. Just activate voice search and say part of the function name - for example, ‘tornado’ would help you find this feature. Currently, you’ll need to know at least a portion of the exact function name, though future updates will support natural language descriptions.

Tornado Graph
Click to Zoom
Tornado Graph

This graph provides a clear representation of how each factor influences the Car Overall Liking, showing the magnitude and direction of their effects. It is particularly useful for prioritizing factors that have the greatest impact on customer satisfaction.

Advanced Analysis of the Intermediate Sum Node

To define our Boolean Target node (Car Overall Liking), we used the sigmoid-like function automatically defined by the ICI tool to convert the total sum of all local effects (ranging from -10 to 10) into a Boolean output. While we previously analyzed the causal effects on Car Overall Liking, we now examine the intermediate Sum Node directly to see if it provides additional insights.

Below is the monitor displaying the marginal distribution of the intermediate sum node Sum 9, our new Target Node:

Distribution of Sum 9
Click to Zoom
Distribution of Sum 9

We generate a new Tornado Graph to analyze its mean value. This approach allows us to focus directly on the intermediate node and assess how each factor contributes to its mean.

Tornado Graph
Click to Zoom
Tornado Graph

The Tornado Graph for the intermediate sum node reveals that the same top factors, i.e., Advanced Safety Systems, Luxurious Interior, and Superior Comfort Features, continue to have the largest impacts, though their effects are now expressed in terms of their contribution to the mean value of the intermediate sum node.

Additionally, the relative order and magnitude of some smaller factors, such as Strong Sport Performance and Effective Driver Alertness System, exhibit slight differences compared to the Boolean target graph.

This intermediate node provides a more granular view of each factor’s contributions before they are transformed into the binary outcome, offering a deeper understanding of how the factors aggregate to influence the final result.

We now return to our original Target Node, Car Overall Liking, for the next stage of our analysis. The upcoming Quadrant Analysis will provide further insights by mapping the likelihood and causal impacts of each factor, enabling a better understanding of their influence on overall customer satisfaction.

Mapping Driver Effects with Quadrant Charts

Another effective way to analyze the causal effects is to create a Quadrant Chart that plots each factor along two axes:

  • X-axis (Mean Value): Represents the mean value of the factor, which in this model corresponds to the probability of the factor being True.
  • Y-axis (Causal Effect): Represents the causal effect of the factor on Car Overall Liking, derived from the ICI model.

To generate the Quadrant Chart, we go to Analysis > Report > Target > Total Effects on Target and click the Quadrants button.

Quadrant
Click to Zoom
Quadrant

Each factor is represented by a triangle, which provides additional information:

  • When the triangle points upward, the factor has a positive effect on Car Overall Liking when True.
  • When the triangle points downward, the factor has a negative effect on Car Overall Liking when True.

Factors are plotted in different quadrants based on their mean value (X-axis) and causal effect (Y-axis):

  1. High Mean & High Effect (Top Right): Factors that are both likely to occur and strongly improve or harm the target, e.g., Advanced Safety Systems.
  2. High Mean & Low Effect (Bottom Right): Factors that are frequent but have minimal impact, such as Popular Customizable Dashboard.
  3. Low Mean & High Effect (Top Left): No factors are present in this quadrant, indicating no rare but impactful factors in this analysis.
  4. Low Mean & Low Effect (Bottom Left): Factors that are both infrequent and have minimal impact, such as Mixed Infotainment Performance.

The absence of factors in the third quadrant suggests there are no rare but highly impactful opportunities in this model, simplifying the focus to factors that are either common or have modest effects. This combination of positional and visual cues (triangle orientation) makes it easy to assess both the likelihood and direction of each factor’s influence on Car Overall Liking, enabling strategic prioritization.

Adjusting the Sigmoid-Like Function for Target Conversion

The sigmoid-like function that converts Sum 9 into the Boolean Target, Car Overall Liking, was initially generated automatically. However, upon reviewing the associated table (see below), we noticed that the generated probabilities are quite optimistic, e.g when the sum is equal to 0, we still have a 50% chance of Car Overall Liking.

Conditional Probability Table Associated with the Target Node
Click to Zoom
Conditional Probability Table Associated with the Target Node

To address this, we manually edit the sigmoid-like function to produce a more balanced and realistic probability distribution. In the updated table, Car Overall Liking can only be True when the sum is greater than 0, and it is 100% True when the sum exceeds 3. This adjustment ensures a stricter and more interpretable relationship between Sum 9 and the Boolean Target, reflecting a more cautious and realistic threshold for achieving True.

Manually Edited Conditional Probability Table Associated with the Target Node
Click to Zoom
Manually Edited Conditional Probability Table Associated with the Target Node

The marginal probability of Car Overall Liking has decreased by 20.98 percentage points, dropping from 97.55% to 76.57%.

The new Tornado Graph for the Boolean Target closely resembles the Tornado Graph previously generated for the mean of Sum 9.

Tornado Graph
Click to Zoom
Tornado Graph

This similarity highlights how the stricter mapping aligns the Boolean Target’s behavior with the intermediate node, providing a consistent and cohesive view of the factors’ impacts.

By fine-tuning the sigmoid-like function, we achieve a clearer and more actionable framework for understanding how variations in Sum 9 translate into changes in Car Overall Liking.

Introducing Hierarchical Modeling for Thematic Grouping

During the analysis, we observed that the factors naturally align with identifiable themes, as indicated by the classes/colors assigned to the nodes. These themes provide an opportunity to restructure the model using Hierarchical Modeling, where we introduce latent variables to represent each thematic group.

This approach involves the following steps:

  1. Create a latent variable for each theme (Safety Overall Liking, Performance Overall Liking, Interior Design Overall Liking and Modern cockpit Overall Liking).
  2. Elicit the independent local effects of the factors on their associated latent variables.
  3. Elicit the independent local effects of the latent variables on Car Overall Liking.

By organizing the model in this way, Hierarchical Modeling provides a structured, intuitive representation of how individual factors and thematic groups influence customer satisfaction.

Hierarchical ICI Network
Click to Zoom
Hierarchical ICI Network

We also adjusted the Sigmoid-Like Functions for the latent variables to ensure their conversion from aggregated factors reflects a more balanced and interpretable relationship. The updated function, as shown in the table above, specifies that the latent variable can only be True when its aggregated Sum is greater than or equal to 1, with a 50-50 probability at Sum = 1 and reaching 100% True when Sum = 2. These adjustments provide a clearer and more consistent framework for how latent variables influence the model.

Manually Edited Conditional Probability Table Associated with the Latent Variables
Click to Zoom
Manually Edited Conditional Probability Table Associated with the Latent Variables

For the Target Node, Car Overall Liking, the Sigmoid-Like function was also adjusted to account for its updated structure, now influenced by six parent nodes: the four latent variables and two original factors (Superior Comfort Features and Exterior Colors Preferred) that do not belong to any latent group. The updated function, a threshold function as shown in the table above, establishes that Car Overall Liking is True only when the aggregated Sum exceeds 0.

Manually Edited Conditional Probability Table Associated with the Target Variable
Click to Zoom
Manually Edited Conditional Probability Table Associated with the Target Variable

The updated Tornado Graph reflects how factors now contribute through latent variables, providing a more balanced representation of their influence. 8 out of 10 factors affect the model through their respective thematic groups rather than directly, showing the impact of hierarchical modeling on factor relationships.

Tornado Graph
Click to Zoom
Tornado Graph

A notable change is the Effective Driver Alertness System, which moved from 6th to 2nd place due to its inclusion in the latent variable, Safety. Advanced Safety Systems continues to be the strongest driver of Car Overall Liking, with other factors now grouped more logically under their respective latent variables.

This graph shows the benefits of hierarchical modeling by combining thematic groups (through latent variables) with standalone factors, giving a complete picture of what drives customer satisfaction.

By analyzing the feedback summary, we have uncovered the key dimensions driving Car Overall Liking and established a structured, causal framework using Hierarchical Modeling.

In Part 2 of this webinar, we shift our focus from analyzing aggregated insights to the granular analysis of 50 individual customer reviews, diving deeper into the diversity of opinions and sentiments that shape overall customer satisfaction.