Evidence Instantiation
Context
- By definition, a Bayesian network represents a Joint Probability Distribution (JPD).
- Whenever you set any evidence on a network, the JPD becomes smaller, i.e., only a subspace of the original JPD is now represented by the network given the evidence.
- For many research applications, you may only want to explore that very subspace rather than the JPD as a whole.
- Evidence Instantiation provides a way to “extract” the subspace of the JPD as it is defined by the network and the evidence set.
- Evidence Instantiation creates a new network that represents only that subspace of the original JPD.
- You may think that BayesiaLab achieves this by extracting a subset of the underlying dataset of the original network. However, that is not the case!
- Rather, the underlying dataset is irrelevant for Evidence Instantiation.
- Instead, Evidence Instantiation takes the original network structure and updates its Conditional Probability Tables so that it represents the desired subspace of the original JPD.
Usage & Example
- You can perform Evidence Instantiation based on any network that has all Probability Tables and Conditional Probability Tables fully specified or estimated.
- Note that any type of evidence, including Soft Evidence and Hard Evidence, can be used in the context of Evidence Instantiation.
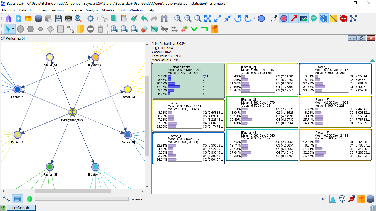
- To illustrate Evidence Instantiation, we use the familiar Perfume dataset, which we discuss in Chapter 8: Probabilistic Structural Equation Models of our e-book.
-
In this example, we focus on the factor nodes, i.e., [Factor_0] through [Factor_7].

-
Next, we set an arbitrary set of evidence on the factor nodes. For illustration purposes, we set Numerical Evidence using MinXEnt.

-
Note the values reported in the Information Panel, right above the Monitor Panel:
-
No Evidence Set
-
Evidence Set
-
-
The smaller value of the Joint Probability indicates that we are now looking at a subspace of the original JPD.
-
With this evidence set, we select
Main Menu > Tools > Evidence Instantiation. -
This brings up a new Graph Window named New Network Instantiation 1.xbl.

-
Note the following points:
-
The factor nodes perfectly match the distributions set earlier as evidence.
-
However, these distributions are now marginal distributions, without any evidence set applied.
-
Also, the Information Panel now reports a Joint Probability of 100% again.
-
Evidence Set
-
Evidence Instantiation
-
-
So, the subspace of the original JPD is now the entire JPD of the new network.
-
It is important to know that there is no longer an associated dataset. The Graph Window of the original network featured the database icon to indicate that a dataset is associated with the network. After Evidence Instantiation, the icon is gone.
-
Also, the Information Panel showed the number of cases in the original dataset. With the Evidence Instantiation, the dataset was discarded, so there is no longer any reference to cases.
-
This also means that we would not be able to re-learn the new network, as no data is available for that purpose.
-
However, we can perform inference on the newly instantiated network just like with any other network or the original network.
-