Skip to Content

Dimension Elicitor

Context

  • The first step in formulating a new Bayesian network about a problem domain is typically defining the dimensions of that domain. This would also be the first step in the BEKEE workflow.
  • Depending on the familiarity with the field of study, exploring a subject’s facets and aspects may require a significant brainstorming effort. The Hellixia Dimension Elicitor assists by querying Large Language Models and proposing a list of dimensions.

Usage & Example

  • To illustrate the Dimension Elicitor, we want to discover the dimensions related to the concept of “Bayesian Belief Networks.”
  • Create a node representing the subject of interest, e.g., “Bayesian Belief Networks.”
  • Select Toolbar > Node Creation Mode
  • Move your pointer to the desired location to place your new node on the Graph Panel.
  • Give the node a meaningful name representing the subject to be studied, i.e., “Bayesian Belief Networks.”* You can also add a Long Name and a Node Comment to provide more information.
  • Select the newly-created node, and then select Menu > Hellixia > Dimension Elicitor, which brings up the Dimension Elicitor Window.
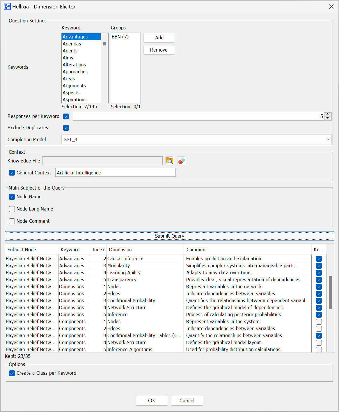
  • In the Question Settings of the Dimension Elicitor Window, specify the keywords to be investigated. The list offers 145 keywords that Hellixia can use to query ChatGPT.
  • Select Advantages, Characteristics, Components, Contributions, Dimensions, and Strengths as Keywords to follow our example.
  • Responses per Keyword specifies the maximum number of items to be retrieved per keyword.
  • Exclude Duplicates automatically removes duplicates from the list of results. This is helpful as the query can produce identical Dimensions in the context of different Keywords.
  • Depending on your OpenAI account and available resources, you can select the appropriate Completion Model from the dropdown menu, e.g., GPT-3.5 or GPT-4,* You can provide additional context by submitting a Knowledge File.
  • This text file allows you to specify a broader context for a query.
  • For example, you might embed chunks of documents related to your domain of study into a dataset.
  • Then, you can identify and use the chunks with embeddings closest to that of your query to construct your Knowledge File.
  • You can also provide a General Context for the query, e.g., “Artificial Intelligence.”
  • The Main Subject of the Query is determined by the selected nodes.
  • You can use Node Name, Node Long Name, or Node Comments.
  • Node Long Names and Node Comments have the advantage that they can include longer text and provide more information for the query.
  • Both the Node Long Names and Node Comments are optional properties of a node. If they are selected as a Main Subject for the Query but have no content, Hellixia will use the Node Name by default.
  • Click Submit Query to start the elicitation process.
  • Once the query is complete, a table at the bottom of the window shows the results.
Click to Zoom
  • The Subject Node column displays the Main Subject of the Query.
  • The Keyword column lists the keyword used for the dimension retrieved in that row.
  • The Index column assigns an index to each dimension retrieved for a Keyword.
  • The Comment column further describes the dimension retrieved. This comment will also be used as a Node Comment.
  • The Keep column indicates which Keyword/Dimensions row to keep. If you checked Exclude Duplicates, only unique Keyword/Dimension combinations will be kept.
  • However, you can modify the selection by checking and unchecking items in the Keep columns.
  • All Dimensions are added as nodes to the Graph Panel upon clicking OK.
  • If you select the option Create a Class per Keyword, the Dimension nodes are grouped by their associated Keyword. Additionally, a Note is added to visually group each set of nodes corresponding to a particular Keyword/Dimension.
Click to Zoom

Workflow Illustration